連 AI 都不會的時候如何處理
在上一個章節,我們建立了一個可以去應用知識庫的飯店 AI 客服,但是假如遇到 AI 找不到回答的情境時,應該要如何處理呢?本章我們延續上一章節繼續完善應用知識庫的飯店 AI 客服。
1.Router 判斷路徑
2.Push Message 顯示無結果的路徑
3.Update Context 清除歷史對話
4.Exit&Entry 讓用戶回到情境判斷
5.Stream LLM Completion Message 有結果的路徑處理
6.預覽 Bot
7.移除確認用的 Push Message
1.Router 判斷路徑
刪除上一章節第五步的 Push Message 並加上 Router 來判斷是否有 Retrieve Knowledge 的結果。
- 假如失敗沒有結果,提示沒有結果並讓用戶回到情境判斷的 Listen Messsage。
- 假如有結果,加上 Stream LLM 來回答。
Router 新增一個 Router 依據 If, Else 等條件來決定工作流程執行的路徑。
- 新增 Case 1 條件名稱可以自訂,此處改成「有結果」來幫助識別。選擇 Expression 並輸入以下範例:
(() => {
// return the result of the expression
return faqs.nodes.length > 0;
})()

- 儲存設定。
2.Push Message 顯示無結果的路徑
在 Router 的 Else 出口,新增一個 Push Message 來表達無結果時要顯示給用戶看的訊息。
- Message 選擇 Literal 的類型並輸入文字訊息例如「很抱歉,關於這個問題所知有限,暫時無法回答。」
- Optional: 可以將 Processor 的 Description 改成容易識別的描述幫助工作流程的編排易讀性,例如改成「表達無結果」
- 儲存設定

3.Update Context 清除歷史對話
接續 Push Message 後面新增一個 Update Context 的 Processor 來幫助我們清除歷史對話訊息。
- 屬性點擊「+」新增一個空白的變數
- 命名為 historyStart
- Type 請選 Expression 並輸入以下範例。
- Optional: 可以將 Processor 的 Description 改成容易識別的描述幫助工作流程的編排易讀性,例如改成「清除歷史對話」
- 儲存設定
(() => {
// return the result of the expression
return historySize();
})()
historySize為 Asgard 內建函數,historyStart 為先前在 Update Context 裡所新增的變數,historySize 是指訊息的總量,每一則訊息都會記算一筆,算到上一個對話為止,因此這裡是將 historyStart 更新為 historySize,讓 AI 從新一輪的對話開始。
| 計數 | 訊息 0 | 訊息 1 | 訊息 2 |
|---|---|---|---|
| 對象 | bot | user | bot |
| 內容 | welcome | 今天天氣如何 | 很抱歉,關於這個問題所知有限,暫時無法回答。 |

4.Exit&Entry
Exit
在 Update Context 後新增Exit並修改名稱與描述為「返回情境(直接聽取)」。此時的 Exit 會作為接續其他工作流程的傳送點。

Entry
回到飯店 QA 的 Workflow 並新增一個進入點,可直接點擊上方的飯店 QA 回到 Workflow Sets 選取或是使用頂端列的選單切換,新增後修改名稱與描述為「直接聽取進入點」,並將該節點連接到 Listen Message。

點擊上方「飯店QA」名稱返回Collection可以看到剛剛分別在飯店QA與客服情境裡新增的Exit與Entry,將 Exit 與 Entry 連接便完成了 AI 找不到回答的流程處理,並能將用戶導向到先前設計的 Listen Message 去聆聽用戶問題並判斷是否為客服情境。

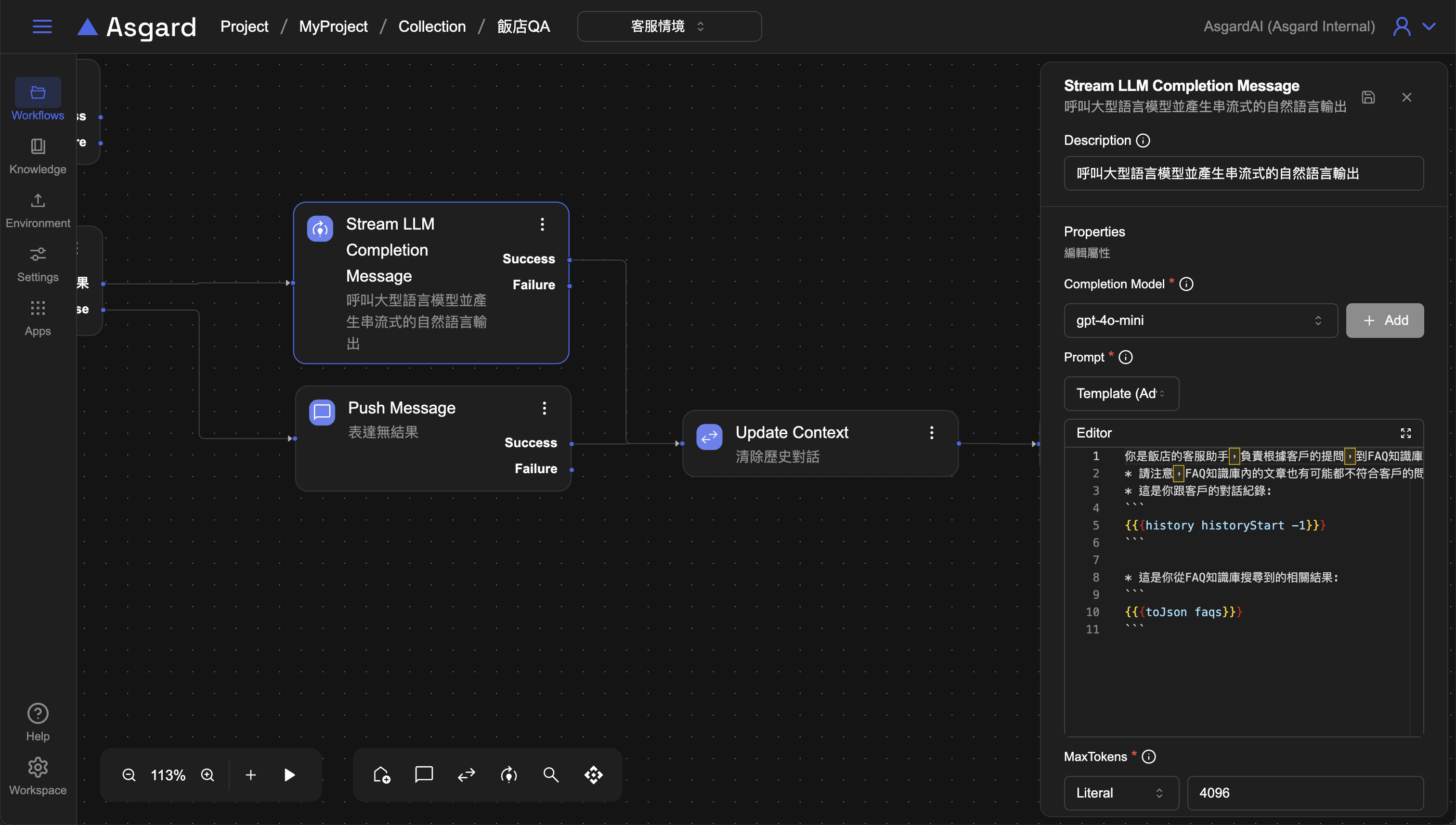
5.Stream LLM Completion Message 有結果的路徑處理
接著來處理 AI 有找到結果的流程,此時我們希望 AI 可以像人一樣自然的回答用戶的問題,而不是像網頁搜尋一樣直接把搜尋結果列出來,此時需要呼叫大型語言模型並產生串流式的自然語言輸出(Stream LLM Completion Message)。
- Completion Model 選擇已經設定好的大型語言模型,或是可以點擊「Add」以新增 Completion Model 設定。
- Prompt 選擇 Template並輸入以下範例請求 AI:
你是飯店的客服助手,負責根據客戶的提問,到FAQ知識庫找尋相關文章,然後在確認FAQ知識庫中有客戶需要的答案以後,回答客戶的問題。
* 請注意,FAQ知識庫內的文章也有可能都不符合客戶的問題,此時也請誠實有禮貌的告訴客戶你並不知道答案。
* 這是你跟客戶的對話紀錄:
```
{{{history historyStart -1}}}
```
* 這是你從 FAQ 知識庫搜尋到的相關結果:
```
{{{toJson faqs}}}
```
Note: Prompt 的設計很重要,此處我們讓 AI 能夠依據知識庫誠實回答用戶問題而不是胡亂回答。
toJson是 Asgard 內建函數,由於 faqs 是陣列,此處使用 toJson 將 faqs 轉成 JSON。
- MaxTokens 設定消耗 Token 上限,此處選擇 Literal 類型並填入
4096。Token 上限請依據選用的模型支援的範圍去設定,此處僅為範例。 - 儲存設定
- 將 Stream LLM Completion Message 接到第三步的 Update context

6.預覽 Bot
至此我們將客服 AI 做了更完善的改良,客服 AI 除了能判斷是否為客服情境之外,還能搜尋知識庫內的知識做出自然語言的回應。點擊 Preview 來預覽並測試以下情境:
測試一:非客服情境

測試二:是客服情境且知識庫有結果

測試三:是客服情境但知識庫無結果

7.移除確認用的 Push Message
由於工作流程已能按照期望的流程執行,我們可以將確認用的 Push Message 移除,保持客服 AI 回答時的畫面簡潔。
移除 Retrieve Knowledge 前的 Push Message

將 LLM Completion 與 Retrieve Knowledge 連結起來即可。

此時再次預覽可以看到更簡潔的對話回覆。

本章節我們完成了處理兩種以上路徑的工作流程,並加入了接續其他工作流程的傳送點功能,讓客服 AI 可以連續回答用戶的問題,且可以誠實的根據匯入的知識去回答。接下來會介紹情境脫離的應用技巧,讓客服 AI 可以處理更複雜的工作流程。
